
Renewable Energy and Sustainability
We are very proud to co-lead two amazing EPSRC/NERC-funded Centres for Doctoral Training: in Offshore Wind Energy and the Environment and Offshore Wind Energy Sustainability and Resilience. We are very active in the offshore wind area researching AI optimisation of Operations & Maintenance and physics-informed structural health monitoring. Funding has generously from from the Supergen ORE Hub, the Innovation Launchpad Network+ and the German government's Green Talents programme for a collaboration with BIBA at Uni Bremen on ice detection.

Resilience and Natural Hazards
A number of our projects combine remote sensing methodologies with social sensing, eg social media, to combine AI-based forecasting with traditional simulation methods, such as hydro-physical simulation for flood forecasting. We have worked with partners at Cefas to monitor water quality in the North and Irish Sea via the occurence of algal blooms. We work on flood modelling, led by Lydia Bryan-Smith and climate resilience, led by Leo Nguyen. We are currently looking to expand our activities in this area. We ran a fun hackathon back in the day at Uni Hull.

Low-resource languages
We found in recent years that leading LLMs are unable to represent and model the sociocultural nuances in low-resource languages, eg in the area of sentiment and emotion classification for social media analysis as well as song lyrics and we really want to do something about it. Our fabulous researchers Ifeoluwa Wuraola and Oyinkansola Onwuchekwa (KKC) are researching this actively, so watch this space.

Social media and Multimodality
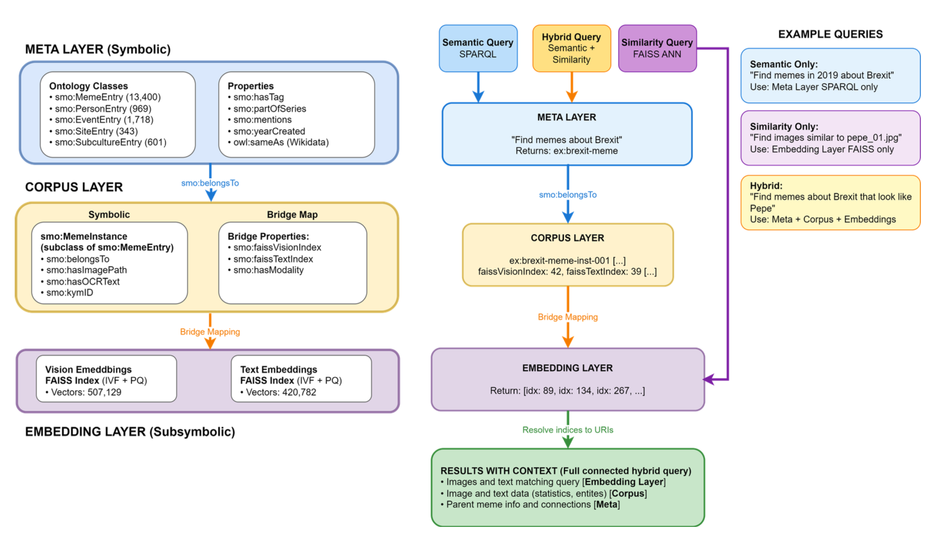
We have multiple active strands of research in this area including on the connection of social media and mental health and biodiversity conversation. Most recently we focus on multimodal content, including memes, and how text and images work together to create meaning. The team led a highly competitive entry to SemEval and Victoria Sherratt won an Alan Turing Enrichment Award for her pioneering work on the large-scale unsupervised analysis of memes. We collaborate with Loughborough's Information Management group in this area.

Conversational AI, LLMs
We have been active in this area for about 15 years when the research was still called dialogue systems, focusing on natural dialogue, turn-taking and user satisfaction. Our recent work in this area has taken a critical perspective and pushed for explainable outputs and human-in-the-loop learning (with Toshiba Research in Cambridge), because we really don't want to build systems that we can't understand. You can chat with our ChatOSW prototype. Our PhD researcher Ben Chen is exploring conversational AI for sustainable behaviour change.

Decision support
We develop hybrid methodologies that bridge the performance, versatility and scalability of LLMs with the accountability and factuality of specialist expert knowledge. We have had Innovate UK funding to develop text analysis software for Spencer Engineering to optimise work flows and enhance productivity; to forecast stability prediction of new product formulations with Reckitt (driven by Joyjit Chatterjee), and create a novel smart speaker for residential care for Connexin. We also work with direct industry funding eg with Stanford University start-up Diffbot on a novel hierarchical learning method for deep text analysis with limited computation.
















